这是一篇完整的0基础WordPress建站教程!手把手教你从购买域名、服务器推荐、DNS解析WordPress安装、插件选择、主题搭配、网站加速、SEO优化、到多语言配置等全流程,让你快速学会建站,无需编程基础。通过简单易懂的步骤,轻松创建功能强大、优化完善的网站!
什么是 WordPress?
WordPress是一个以PHP和MySQL为平台的自由开源的博客软件和内容管理系统WordPress具有插件架构和模板系统。
截至2018年4月,排名前1000万的网站中超过30.6%使用WordPress。
全球有大约43%的网站都是使用WordPress搭建网站的。如今,它被使用在超过7000万个站点上。
为什么选择 WordPress?
1.搜索引擎优化(SEO友好)
WordPress 使用干净的代码,使搜索引擎易于读取网站内容。此外,用户可以使用 WordPress 的 SEO 优化插件为特定关键词进行优化,使网站的页面、文章、产品和图片容易被搜索引擎收录,并且获得高排名。
2.简单易上手
告别代码建站的困难,初学者也可以轻松搭建自己的网站,无论是文章,产品都可以自由编辑。
3.管理轻松
通过后台登录地址即可管理网站。
4.个性化
wordpress作为CMS,外观支持定制,并且兼容海量主题,模板,轻松定制与众不同的网站。
5.多功能
无论是博客,在线商城,B2B官网,数据平台,只要你能想到的网站都可以利用丰富的插件功能在wordpress搭建出来。
WordPress成本
域名:cloudflare<namecheap<namesilo,cloudflare最便宜,一般10美金作用。
服务器 起步价格 优点 缺点 适合人群
Hostinger $1.99/月 便宜,免费域名和SSL 性能一般,基础方案限制较多 小型网站,个人博客,练手
Siteground $2.99/月 性能稳定,附带速度较快的CDN 安全性一般,续费较贵 中小型网站,新手,电商网站
Cloudways推荐(使用YLSSEO折扣码可获得前三个月7折优惠) $11/月 速度非常快,安全,功能丰富 价格高,基础配置搭配内容较多的网站,容易爆CPU 中大型网站,预算充足的站长
有了域名和服务器就可以搭建网站,如果你选择hostinger服务器还送一年免费域名,相当于1.99*12大约24美金,网上有折扣码还可以减一点,大概也就人民币150左右。
第一步 – 购买域名
首先想好你的域名该怎么选,选择什么样的域名?
外贸建站域名购买要点:
.com结尾
包含关键词或者品牌公司名。
无黑历史,例如做过仿牌,黑五,被谷歌惩罚过。
国外域名服务商购买,避免备案的繁琐步骤。
如何查看?
whois查询工具,waybackmachine时光机查看之前网站的内容。
购买域名建议namesilo或者cloudflare:
namesilo购买域名
谷歌账号登录namesilo

登录之后直接搜索想要购买的域名
可以购买的话点击购物车结账


付款方式很多种,支付宝,paypal都支持。



继续结账,输入折扣码“ylsseo”可获得一美金优惠,最后付款就行了。

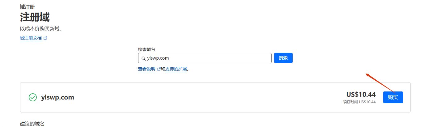
Cloudflare购买域名
虽然cloudflare域名便宜,但是无法更改nameserver名称服务器。
一样谷歌账号登录cloudflare。
在左侧的域注册选择注册域。

输入需要的域名。

没有问题就可以直接购买。

选择域名的期限。

个人信息填写一下,然后付款就可以。

第二步 – 购买Wordpress服务器
服务器分为三种,虚拟主机,云服务器,VPS
虚拟主机:分为共享,独享,不过一般市面上都是共享,例如Siteground、hostinger特点是价格便宜,操作简单,一键安装wordpress,并搭配有优化缓存插件,CDN等。比较适合新手建站,预算有限的企业。
VPS:Vultr,DigitalOcean,Linode,全球节点多,性能优秀,客服支持是这三类种最差的,一般只能提交工单,不能在线沟通,价格比虚拟主机贵,比云服务器低一点,适合动手能力强的,需要自己安装可视化面板,配置SSL,https等。不推荐
托管型VPS:高弹性,可随时拓展(升级CPU,带宽,硬盘等),较强处理能力,速度快,安全,灵活的计费方式,例如cloudways(强烈推荐),可视化面板,自动备份,自带多种缓存优化机制,安全性更高,客服随叫随到,也是我在用的。预算高,对于性能,安全要求比较高的建站人员。
云服务器:AWS,Google Cloud,腾讯云等,适合大型企业,跨国业务平台,对高并发和稳定性要求高的项目。
轻量云:云服务器的简化版本,性价比高,资源隔离,易用性强,缺点是稳定性不足,资源受限,功能有限,需要手动备份,备份数有限,适用于初学者,个人博客,小型企业等。
推荐:Cloudways云服务器,虽然贵,但是性能不错,可视化面板,24小时客服,非常适合新手,输入我的专属折扣码” YLSSEO“还可以获得前三月七折优惠,推荐套餐vultr的2G。
第三步 – DNS解析
当我们购买完服务器,会有一个IP地址和名称服务器地址(cloudways没有NS,不需要更改),一定要记住,腾讯云阿里云就是公域地址。
比如:hostinger的IP地址和NS(名称服务器)都在hosting plan的plan detail中。

Namesilo域名解析和更改NS
namesilo在做域名解析之前一定要把个人信息填写好,点击domain manager就会跳出来填写单。
点击域名下面的manager

域名前面打勾,上面可以更改nameservers
下面蓝色圆球就是更改添加解析记录的入口。

更改名称服务器,服务器如果有提供就复制填写到这里。

添加解析记录,一般是两个A记录,host name 一个@ 一个www,ip地址都一样,填写服务器IP地址。这样就完成域名解析操作。

Cloudflare域名解析
进入cloudflare账号,选择账号下的域名。

再点击左侧DNS。

添加两个A记录,如下即可,开启代理,就解析成功了。

检查DNS解析情况
whatsmydns
A记录查出来都是服务器IP地址就正确,反正需要修改。
有的快有的慢,不要着急。

第四步 – 安装WordPress
建议购买有一键安装wordpress的服务器,然后跟着第一步做,非常简单,非常快,其他方式看自己的动手能力。
1.通过主机控制面板一键安装wordpress。例如hostinger,后台搜索框搜索install,就可以看见一键安装的按钮了。

2.手动安装wordpress
到wordpress官网下载安装包


以hostinger为例,点击进入file manager。

也可以通过FTP方式上传wordpress安装包。FileZilla下载地址,选择第一个,download filezilla client。

hostinger-ftp accounts,复制ftp登录信息,粘贴,点击快速连接。


成功连接,然后上传wp安装包。

hostinger file manager上传wordpress安装包。


解压到public_html


修改wp-config-sample.php 为 wp-config.php


创建新数据库,设置好数据库名称,数据库用户名,密码,并保存好,等下要用。


修改文件wp-config.php,把数据库信息填写进去。保存。


这时候在浏览器输入域名就可以开始安装wordpress网站了。


输入数据库信息,提交进行下一步。

接下来就是设置后台密码,网站标题等。

设置好了登录后台。


3.如何在本地安装wordpress(测试开发,初学者可以在本地练手,准备,好了之后再用备份插件迁移到正式环境。注意本地搭建插件无法升级,woocommerce无法设置)
下载XAMPP,安装好。点击启动Apache和MySQL。

打开浏览器,访问http://localhost/,出现以下界面证明环境配置成功。

访问http://localhost/phpmyadmin/,创建数据库。按图选择和命名。

解压安装包。

重命名文件夹。

拉入XAMPP文件夹的htdocs文件夹下。
访问http://localhost/mywordpress,mywordpress替换成你刚才重命名文件夹的名称,比如我是http://localhost/zenteatablewordpress/。

点击wordpress开始安装。


用户名root,数据库名就是刚才你创建的名称,其他保持默认。
设置好账号密码。


安装成功点击登录,输入账号密码,就可以登录后台了。


第五步 – WordPress后台设置
1.登录后台
WordPress 安装完成后,访问 http://你的域名/wp-admin 即可进入登录页面。在页面中输入安装时设置的用户名和密码,点击“登录”即可进入后台。提示:如果忘记了密码,可以点击“忘记密码”通过注册邮箱找回。

2.修改网站标题和描述
后台菜单-设置-常规,设置好站点标题和副标题,site icon,站点图标也非常重要。

3.设置固定链接
进入 设置 > 固定链接,选择文章名选项。

4.时区和语言调整
进入 设置 > 常规,找到时区和语言,时区保持默认,站点语言修改为你习惯的语言,只是改变后台界面的语言,内容不会改变。

5.去掉多余的界面显示,可以稍微加快后台加载速度

6.评论区设置,评论审核一定要设置必须经过人工批准和链接审核,防止评论区外链。

7.缩略图我习惯都设置为0,因为有图片优化插件会生成特别多同样内容,不同尺寸,格式的图片,加重媒体库负担。

上面是必要设置,其他细节我整理到这篇文章:WordPress后台控制面板功能介绍
第六步 – 选择并安装主题
外观-主题,选择喜欢的主题,默认的只有两三种,需要更多点击左上角的安装主题,会有更多让你选择,也可以在搜索栏直接搜索你想要的主题,例如:Astra。



选择喜欢的主题点击安装,然后启用即可。


或者有从官网,其他渠道购买的付费主题,点击安装主题,上传主题,把下载的安装包上传安装激活就可以了。

只推荐两个主题一个B2B,B2C独立站都可以用,另一款是专门做电商独立站用的,完整建站流程请看:Astra主题教程,Woodmart建站教程,里面有详细介绍各种设置和常见问题。
其实Hello Elementor也还可以,但是完全自定义对新手不好,不像astra又轻,功能又多,比如页眉页脚,侧边栏小工具,一键回到顶部等等,搭建外贸独立站非常方便。
主题设置
以Astra Pro主题为例,需要可以联系我,免费赠送。
安装并激活主题后,进入外观自定义,修改网站标题,颜色,字体等等,配置页眉页脚,预览和保存你的更改。
字体:Roboto (标题) + Lora (正文):现代感与专业感的结合。

颜色推荐:
强调色#FF7F50(亮橙色)
链接:#3498DB活力蓝
标题:#1D3557深海军蓝
正文文本:#33333 深炭灰
边框:#DCDCDC 浅灰

效果如下:

容器:默认
按钮:推荐文本纯白,背景颜色#060097,四个角弧度。

页眉页脚设置

有多种形式,固定页眉,透明页眉,页脚设置等等,查看Astra Pro 页眉页脚侧边栏设置
第七步:安装必要Wordpress插件
对于Wordpress来说,插件(一种扩展程序)就是它的灵魂,可以为它添加新的功能,没有插件的wordpress是不完整的。选择以下几款推荐的即可。
SEO类:
Rank math SEO-高级多功能SEO插件,功能非常丰富,yoast seo的付费版功能它免费版都有,而且也很轻量。
缓存优化类:(2选1,flyingpress和flyingCDN是我最推荐的,推一步可以选wp rocket和perfmatters,正版授权159两年,perfmatters 99 一年。
Wp Rocket 号称小火箭,最快的缓存加速插件,轻松帮你上谷歌测速90+
Flyingpress+Flyingcdn 网站秒开的超强组合,性价比超高,特别适合多图片的电商网站(以下视频展示)
Perfmatters 虽然不是缓存插件,但是优势在于轻量,并可以手动禁用无用的CSS,JS,与WP Rocket搭配效果非常好。
安全类插件
Wordfence:免费,强大的防火墙,用户量第一的wordpress安全插件,其实我不建议安装这个,只要你不是买的盗版插件,而且服务器正常,基本是不会受什么攻击,顶多使用第三方软件爬自己网站,把CPU爬炸了。
Elementor Pro,授权一年49元,拥有非常多的元素,可拖曳设计网站,新手入门必备。
Woocommerce电商插件,如果你是B2C的话就装。如果不是,可以用acf或者纯post 发布产品。
Post Smtp:防止询盘遗漏。
插件不要安装过多(8个以内),避免影响网站性能。
点击插件,在搜索栏输入目标插件名,点击安装启用。


或者直接上传插件安装包,然后激活启用,付费插件后台搜索不到,需要上传安装包。

删除插件,点击禁用,然后删除。

第八步 – 创建基本页面
后台-页面-添加新页面,把需要的页面都新建,然后往里面补充内容。



Homepage
作为权重最高的门户页面,有的朋友直接用home做专题页,有的作为关联其他页面的门户页,各有好处,取决于自己网站策略。
常规是放一张banner图或者轮播图,用elementor设计非常简单。
banner图有两种方式,一种直接添加container,然后container直接加背景颜色。另一种可以在背景或者背景覆盖添加图片。
Elementor的轮播图元素,新建一个container,全宽,然后把slide拖进去,按流程添加文字和轮播图片,轮播按钮即可。

Products
适合电商或展示型网站,集中展示产品或服务。
B2C使用 WooCommerce发布管理产品。
如果是使用woocommerce,会自动有一个shop的页面,这就是产品聚合页。
B2B可以用ACF插件(ACF Pro)或者原生Post来建立产品页和管理。
一样可以在首屏做一个banner,然后下面左边elementor的sidebar,右边posts或者archives即可。

Blog
跟上面一样。
About Us
Contact Us
联系表单推荐contact form 7 或 wp form,如果用的elementor编辑器,那就直接用elementor form。
感谢页面
第九步:菜单和导航设置
在 WordPress 后台,进入 外观 > 菜单,创建一个新菜单。


添加页面、分类或自定义链接到菜单中。



在主题自定义选项中,将菜单设置为主导航栏或页脚菜单。外观-自定-菜单。


设定主菜单,移动端菜单,页脚布局完可选择菜单。

使用下拉菜单组织内容(如“产品”下可添加子分类)。


如何制作超级菜单
第十步 – 自定义首页
后台—setting–reading,your homepage displays 设置自定义首页和博客页。

第十一步 – SEO 基础设置
推荐使用 RankMath或者Yoast插件,点击阅读了解如何设置标题,元描述,XML站点地图等,并添加到Google Search Console。
用elementor制作404页面,降低跳出率
登入Wordpress后台,下拉到elementor下面得template模板上,点击theme builder,创建error 404模板。



进入之后有模板可选,随便选一个简洁的或者自定义创建都可以。

这里我就随便选择一个404模板,然后稍微改一下添加下最近文章增加用户的停留时间,产品的话可以添加热门产品,不要多,几个就行,也可以添加搜索框方便用户快速搜索,广告类型的banner也行,简洁就好。

创建好测试看是不是正常应用,域名/随便几个数字,字母,如果正确应用都会跳到这个页面。这样就设置完成了。

第十二步 – 网站安全与备份
WP网站备份插件推荐,进行定期备份,额外可以另外备份到google drive,防止丢失。
WordPress网站安全防护插件
第十三步 – 网站速度优化
在wordpress建站中,提升页面加载速度主要几个点:
购买好的服务器,比如cloudways的vultr 2G,很多朋友为了节省费用,购买性能非常差的,导致TTFB,loading渲染速度上不去,全局速度也加快不了。
图片压缩,shortpixel,自动优化图片大小,并生成webp格式,最近还推出独家的图片CDN,加载速度更快,文件更小,不要在一个页面放太多图片,视频,而且图片还没经过压缩,压缩要在尽可能保持原像素的基础上做。
加速组合一:CDN和缓存插件哪种好? 页面缓存始终是提高网站速度最关键的一环,初学者可以使用Flyingpress + FlyingCDN,自动化加速,配置简单,CDN可以把网站文件缓存在全球各个服务器点上,靠近的用户打开就会感觉非常快速。
加速组合二:如何提升网站速度? 小火箭(Wp rocket)是最强力的缓存优化插件,配合perfmatters移除未使用的CSS,JS文件,网站更轻,更快,CDN就选择cloudflare免费的。
懒加载预加载,异步加载一定要做好,首屏的内容预加载,排除懒加载,首屏后的内容设置懒加载,有冲突的设置异步加载。
第十四步 – 发布和管理文章

第十五步 – 上线前的最终检查
上线前除了检查图片文字有没有完整,整个网站是不是一目了然,简洁,还要检测有没有对搜索引擎放开收录。
1.后台—-setting—reading,最下面选项如果有打勾的话取消。

有SEO插件,例如rank math seo,检查general setting—-global meta 有没有打勾index。

站点地图也要打开。

通过域名/robots.txt可以看到文件具体情况。

也可以在rank math seo插件修改robots.txt。general setting—–edit robots.txt

检查一切没问题就可以提交站点地图到谷歌站长。Rankmath—-sitemap,复制最上面那个链接。

粘贴到到gsc—站长地图的框里面,点击提交即可。如何认证关联google search console

第十六步 – WordPress多语言网站建设
最流行的WP语言插件-WPML
语言切换菜单太丑了,自定义一个
自动翻译插件
完成以上事项,设计好网站,就可以上传产品以及做wordpress SEO优化了。
来源公众号: 鸭之建站(ID:ylsseo)玩LOL,做SEO,SEM
本文由 @鸭老师SEO 原创发布于奇赞平台,未经许可,禁止转载、采集。
该文观点仅代表作者本人,奇赞平台仅提供信息存储空间服务。

